Создание материала холма

Ответить
miraak
Джун
Сообщения: 5
Зарегистрирован: 25 апр 2025 20:39

Создание материала холма

Сообщение miraak »

Всем привет, подскажите, пожалуйста, как можно сделать материал холма как на картинке? Вручную рисовать долго, думал через ноды можно сделать, но столкнулся с тем, что не понял, какие нужно использовать, пробовал noise texture, color ramp юзать, в связке с texture coordinate и mapping, но не получалось особо, нет такого перехода между цветами, как на примере. Я думаю, можно его как-то через шум сделать
Вложения
IMG_20251017_223548_883.jpg
IMG_20251017_223548_883.jpg (100.2 КБ) 63855 просмотров
Аватара пользователя
sungreen
Сеньор
Сообщения: 430
Зарегистрирован: 27 июн 2024 08:33
Откуда: Kostroma mon amour

Re: Создание материала холма

Сообщение sungreen »

Насколько вижу по холму - это разбросанные группы пикселей трех основных цветовых групп в состоянии без тени и с тенью. При этом пикселы не зависят от удаления от камеры, имеют равные размеры. Что в итоге требуется - сделать только материал холма и всю постобработку холста? Покажите, что уже сделано и не получилось.
miraak
Джун
Сообщения: 5
Зарегистрирован: 25 апр 2025 20:39

Re: Создание материала холма

Сообщение miraak »

У меня получилось только +- сделать постобработку (через аддон, добавляющий дизеринг), и через ноды в шейдинге попробовать сделать сам холм, но тут получился вообще не тот результат, поэтому нужно понять, как сделать материал холма в первую очередь
Вложения
IMG_20251018_084301_927.jpg
IMG_20251018_084301_927.jpg (99.08 КБ) 63546 просмотров
CIgj5OksUrPDpiJVo5oFl6ZpyIfjCgUIIf8wpomTa2R-FwW7zQ0yAqvdvYekXLzQK____BhDZm-oJZpW1Mj1DtwO.jpg
CIgj5OksUrPDpiJVo5oFl6ZpyIfjCgUIIf8wpomTa2R-FwW7zQ0yAqvdvYekXLzQK____BhDZm-oJZpW1Mj1DtwO.jpg (440.95 КБ) 63546 просмотров
miraak
Джун
Сообщения: 5
Зарегистрирован: 25 апр 2025 20:39

Re: Создание материала холма

Сообщение miraak »

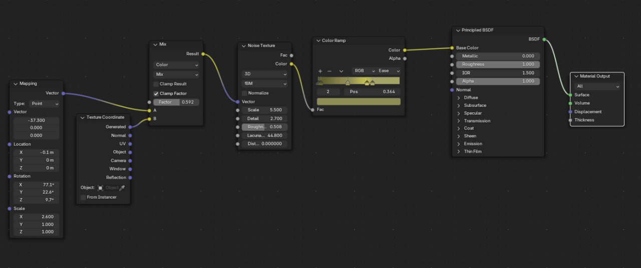
пришел вот к такому варианту, меня устраивает. для основы холма и для выходов камня, которые я сделал путем скульптинга копии модели холма, юзал такие ноды.
Вложения
photo_2025-10-19_12-32-06.jpg
photo_2025-10-19_12-32-06.jpg (114.06 КБ) 61780 просмотров
photo_2025-10-19_12-30-21.jpg
photo_2025-10-19_12-30-21.jpg (44.35 КБ) 61780 просмотров
photo_2025-10-19_12-30-32.jpg
photo_2025-10-19_12-30-32.jpg (39.82 КБ) 61780 просмотров
Аватара пользователя
Mihanik
Сеньор
Сообщения: 293
Зарегистрирован: 23 июн 2024 07:56
Контактная информация:

Re: Создание материала холма

Сообщение Mihanik »

miraak писал(а): 19 окт 2025 12:34 пришел вот к такому варианту, меня устраивает. для основы холма и для выходов камня, которые я сделал путем скульптинга копии модели холма, юзал такие ноды.
Изображение
Мне непонятен смысл связки мапинга и текстурных координат.
Вроде всё то же достигается текстурой шума, надо просто добавить детальности и шероховатости.
screen131.jpg
screen131.jpg (328.11 КБ) 60119 просмотров
Ответить